비즈니스 요구사항과 설계
회원
- 회원을 가입하고 조회할 수 있다.
- 회원은 일반과 VIP 두 가지 등급이 있다.
- 회원 데이터는 자체 DB를 구축할 수 있고, 외부 시스템과 연동할 수 있다(미확정)
주문과 할인 정책
- 회원은 상품을 주문할 수 있다.
- 회원 등급에 따라 할인 정책을 적용할 수 있다.
- 할인 정책은 모든 VIP는 1000원을 할인해주는 고정 할인을 적용해달라(나중에 변경될 수 있다.)
- 할인 정책은 변경 가능성이 높다. 회사의 기본 할인 정책을 아직 정하지 못했고, 오픈 직전까지 고민을 미루고 싶다. 최악의 경우 할인을 적용하지 않을수도 있다.(미확정)
요구사항을 보면 회원 데이터, 할인 정책 같은 부분은 지금 결정하기 어려운 부분이다. 그렇다고 이런 정책이 결정될 때 까지 개발을 무기한 기다릴수도 없다.
-> 이 부분을 인터페이스를 만들고 구현체를 갈아끼울 수 있도록 설계하여 해결한다.
*참고: 지금은 스프링 없는 순수한 자바로만 개발을 진행한다.
회원
- 회원을 가입하고 조회할 수 있다.
- 회원은 일반과 VIP 두 가지 등급이 있다.
- 회원 데이터는 자체 DB를 구축할 수 있고, 외부 시스템과 연동할 수 있다(미확정)


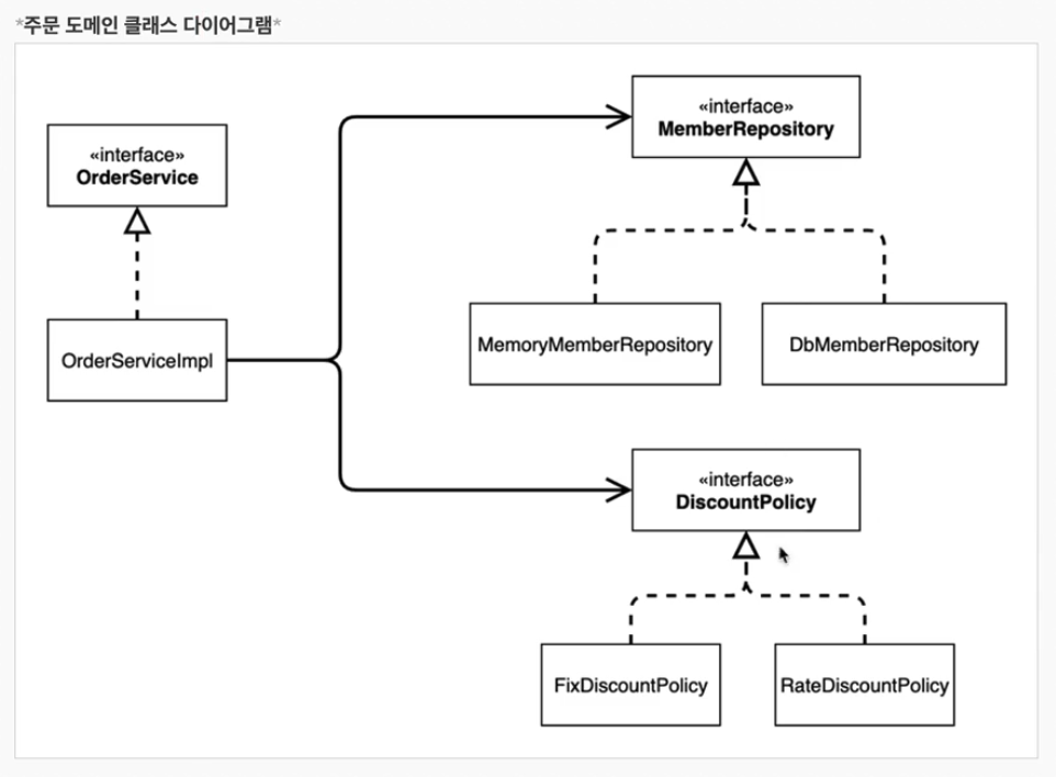
실제 개발될 코드의 다이어그램을 확인해보면 아래와 같다.


패키지는 다음과 같이 구성했다.
우선 요구사항 중 회원은 일반 등급과 VIP등급이 나누어져 있는것을 알 수 있다.
public enum Grade {
BASIC,
VIP
}
enum을 통해 일반 등급과 VIP등급을 상수로 만들어주었다.
그다음에 회원 Entity를 만들어야 한다.
public class Member {
private Long id;
private String name;
private Grade grade;
public Member(Long id, String name, Grade grade) {
this.id = id;
this.name = name;
this.grade = grade;
}
public Long getId() {
return id;
}
public void setId(Long id) {
this.id = id;
}
public String getName() {
return name;
}
public void setName(String name) {
this.name = name;
}
public Grade getGrade() {
return grade;
}
public void setGrade(Grade grade) {
this.grade = grade;
}
}
Member는 Id, Name, Grade 값을 가지고 있고
생성자를 통해 값을 저장해줄 수 있다. 또한 getter, setter를 통해 값을 호출하거나 저장 가능하다.
다음은 다이어그램의 MemberRepository이다.
현재 저장소는 어떤 DB를 사용하게 될지 결정이 되지 않았다. 따라서 인터페이스를 만들고 일단은 메모리에 임시저장하는 코드를 구현한다. DB의 종류가 결정되면 바꿔치기 하면 그만이다.
public interface MemberRepository {
void save(Member member);
Member findById(Long memberId);
}
MemberRepository는 회원을 저장하는 save메서드와 Id를 찾을 수 있는 findById메서드로 이루어져 있다.
이 MemberRepository를 구현하는 MemoryMemberRepository 클래스를 만든다.
public class MemoryMemberRepository implements MemberRepository {
private static Map<Long, Member> store = new HashMap<>();
@Override
public void save(Member member) {
store.put(member.getId(), member);
}
@Override
public Member findById(Long memberId) {
return null;
}
}
MemoryMemberRepository는 HashMap을 통해 Member의 Id와 Member를 저장할 수 있게 설계되었다.
또한 findById를 통해 memberId의 값을 찾을 수 있다.
public interface MemberService {
void join(Member member);
Member findMember(Long memberId);
}
다음은 멤버 서비스를 위한 인터페이스이다. 회원가입과 member를 id 로 찾는다.
이 MemberService를 구현한 MemberServiceImpl를 구현하였다.
public class MemberServiceImpl implements MemberService{
private final MemberRepository memberRepository = new MemoryMemberRepository();
@Override
public void join(Member member) {
memberRepository.save(member);
}
@Override
public Member findMember(Long memberId) {
return memberRepository.findById(memberId);
}
}
MemberServiceImpl은 MemberService를 구현했다.
또한 이 MemberServiceImpl은 MemoryMemberRepository()의 객체인 memberRepository를 통해 member를 save하고 findById를 통해 member를 찾는다.
위 코드가 잘 동작하는지 검증하기 위해 MemberApp이라는 클래스를 통해 코드를 실행해보았다.
public class MemberApp {
public static void main(String[] args) {
MemberServiceImpl memberService = new MemberServiceImpl();
Member member = new Member(1L,"memberA", Grade.VIP);
memberService.join(member);
Member findMember = memberService.findMember(1L);
System.out.println("new member = " + member.getName());
System.out.println("findMember = " + findMember.getName());
}
}
new member = memberA
findMember = memberA
결과가 동일하게 잘 나오는 것을 확인할 수 있다.
하지만 코드 검증을 위처럼 일반 클래스를 만들어 실행하는 것은 좋지 않은 선택이다.
따라서 JUnit을 통해 검증을 해야한다.
package를 보면 test라는 package가 있다. 여기서 검증을 시행해야한다.
또한 이 test패키지는 실제 기능에 영향을 미치지 않는다. 그렇기에 안전하다.

Test코드는 아래와 같다.
class MemberServiceTest {
MemberService memberService = new MemberServiceImpl();
@Test
void join(){
//given
Member member = new Member(1L, "memberA", Grade.VIP);
//when
memberService.join(member);
Member findMember = memberService.findMember(1L);
//then
Assertions.assertThat(member).isEqualTo(findMember);
}
}
member와 findMember의 값이 일치하냐는 메서드가 Assertions.assertThat(member).isEqualTo(findMember)이다
위와 같은 설계에선 문제점이 몇가지 존재한다.
- 기존 저장소(Memory)에서 다른 저장소로 변경할때 OCP 원칙을 준수할 수 없다.
- 의존관계가 인터페이스 뿐만 아니라 구현까지 모두 의존하는 문제점이 있다.(DIP문제)
주문과 할인 도메인 설계
주문과 할인 정책
- 회원은 상품을 주문할 수 있다.
- 회원 등급에 따라 할인 정책을 적용할 수 있다.
- 할인 정책은 모든 VIP는 1000원을 할인해주는 고정 금액 할인을 적용해달라.(나중에 변경될수도 있다.)
- 할인 정책은 변경 가능성이 높다. 회사의 기본 할인 정책을 아직 정하지 못했고, 오픈 직전까지 고민을 미루고 싶다. 최악의 경우 할인을 적용하지 않을수도 있다.(미확정)

1. 주문 생성 : 클라이언트는 주문 서비스에 생성을 요청한다.
2. 회원 조회 : 할인을 위해서는 회원 등급이 필요하다. 그래서 주문 서비스는 회원 저장소에서 회원을 조회한다.
3. 할인 적용 : 주문 서비스는 회원 등급에 따른 할인 여부를 할인 정책에 위임한다.
4. 주문 결과 반환 : 주문 서비스는 할인 결과를 포함한 주문 결과를 반환한다.

"역할과 구현을 분리"해서 자유롭게 구현 객체를 조립할 수 있게 설계했다. 덕분에 회원 저장소는 물론이고, 할인 정책도 유연하게 변경할 수 있다.


회원을 메모리에서 조회하고, 정액 할인 정책(고정 금액)을 지원해도 주문 서비스를 변경하지 않아도 된다.
역할들의 협력 관계를 그대로 재사용 할 수 있다.
만약 어떤 DB를 쓸지 확정되고, 정액 할인 정책이 아닌 정률 할인 정책으로 정책이 바뀌게 되어도

위처럼 두개만 바꿔끼워주면 문제가 해결된다.
-> 주문 서비스를 변경하지 않아도 DB 조회, 정률할인정책이 지원된다. 협력 관계를 그대로 재사용할 수 있다.

우선 할인 정책을 위한 인터페이스를 생성한다.
할인 정책은 변경될 수 있으므로 인터페이스로 만들었다.
public interface DiscountPolicy {
/**
* @return 할인 대상 금액
*/
int discount(Member member, int price);
}
이 DiscountPolicy를 구현하는 FixDiscountPolicy 클래스를 구현한다.
public class FixDiscountPolicy implements DiscountPolicy{
private int discountFixAmount = 1000;
@Override
public int discount(Member member, int price) {
if (member.getGrade() == Grade.VIP){
return discountFixAmount;
}else {
return 0;
}
}
}
다음은 주문에 관해 만들었다.
public class Order {
private Long memberId;
private String itemName;
private int itemPrice;
private int discountPrice;
public Order(Long memberId, String itemName, int itemPrice, int discountPrice) {
this.memberId = memberId;
this.itemName = itemName;
this.itemPrice = itemPrice;
this.discountPrice = discountPrice;
}
public int calculatePrice(){
return itemPrice - discountPrice;
}
public Long getMemberId() {
return memberId;
}
public void setMemberId(Long memberId) {
this.memberId = memberId;
}
public String getItemName() {
return itemName;
}
public void setItemName(String itemName) {
this.itemName = itemName;
}
public int getItemPrice() {
return itemPrice;
}
public void setItemPrice(int itemPrice) {
this.itemPrice = itemPrice;
}
public int getDiscountPrice() {
return discountPrice;
}
public void setDiscountPrice(int discountPrice) {
this.discountPrice = discountPrice;
}
@Override
public String toString() {
return "Order{" +
"memberId=" + memberId +
", itemName='" + itemName + '\'' +
", itemPrice=" + itemPrice +
", discountPrice=" + discountPrice +
'}';
}
}
Order는 memberId, itemName, itemPrice, discountPrice를 생성자를 통해 저장한다.
toString메서드를 가지고 있기에 order만 불러도 깔끔하게 출력되고, getter() setter()를 가지고 있다.
또한 calculatePrice()메서드를 통해 itemPrice에 discountPrice를 뺀 값도 리턴해줄 수 있다.
public interface OrderService {
Order createOrder(Long memberId, String itemName, int itemPrice);
}
다음은 OrderService의 인터페이스이다.(인터페이스를 구현하고 클래스를 만들어야 객체지향에 유리하다. 나중에 뺐다 꼈다 가능하니깐...)
Order형을 리턴해야하는 createOrder()메서드를 만들었다. 딱 봐도 저 위에 Order를 쓸거같은 느낌이 든다.
public class OrderServiceImpl implements OrderService{
private final MemberRepository memberRepository = new MemoryMemberRepository();
private final DiscountPolicy discountPolicy = new FixDiscountPolicy();
@Override
public Order createOrder(Long memberId, String itemName, int itemPrice) {
Member member = memberRepository.findById(memberId);
int discountPrice = discountPolicy.discount(member, itemPrice);
return new Order(memberId, itemName, itemPrice, discountPrice);
}
}
OrderServiceImpl을 통해 OrderService를 구현했다.
MemorymemberRepository참조값을 갖는 인스턴스 memberRepository와
FixDiscountPolicy의 참조값을 갖는 discountPolicy가 있고
createOrder()메서드를 통해 할인가격 멤버의 id를 찾고, 그 멤버의 등급을 통해 할인가격을 리턴한다.
또한 Order객체를 생성하여 리턴하여준다.
public class OrderApp {
public static void main(String[] args) {
MemberService memberService = new MemberServiceImpl();
OrderService orderService = new OrderServiceImpl();
System.out.println("memberService = " + memberService);
System.out.println("orderService = " + orderService);
Long memberId = 1L;
Member member = new Member(memberId, "memberA", Grade.VIP);
memberService.join(member);
Order order = orderService.createOrder(memberId, "itemA", 10000);
System.out.println("order = " + order);
System.out.println("order.calculatePrice = " + order.calculatePrice());
}
}
여기서 하나의 의문이 들었다.
객체들을 그려가며 만들어보면 MemoryMemberRepository()를 두개 생성했는데 왜 값을 저장하고 찍을 수 있는지에 대한 의문이다.
의외로 쉽게 해결하였는데
--> Map이 static으로 선언되어있었다. 삽질 30분 너무 기분 좋구...^^
memberService.join을 통해 새로 생성한 객체 member를 MemoryRepository에 저장하고,
아까 봤던 orderService.createOrder를 해주었다.
이 order는 toString이 재정의 되었기 때문에 order만 찍어도 order의 값이 나곤다.
order.calculatePrice를 통해 할인된 값이 나오게 되는 코드이다.
새로운 할인 정책 개발
서비스 오픈 직전에 할인 정책을 지금처럼 고정 금액 할인이 아니라 좀 더 합리적인 주문 금액당 할인하는 정률%할인으로 변경하도록 한다. 10000원 주문시 1000원을 할인해주고 20000원 주문시 2000원을 할인해준다.
기존에는 VIP 할인정책이 1000원 고정이였다.
하지만 요구사항이 변경됨에 따라 코드가 변하여야 한다.
따라서 DiscountPolicy를 구현하는 새로운 클래스를 만들었다.
public class RateDiscountPolicy implements DiscountPolicy{
private int discountPercent = 10;
@Override
public int discount(Member member, int price) {
if(member.getGrade() == Grade.VIP){
return price * discountPercent / 100;
}
return 0;
}
}
이 코드가 진짜 맞는 코드인지 검증을 위해 테스트 패키지에 검증 코드를 만들고 돌려보자.
class RateDiscountPolicyTest {
RateDiscountPolicy discountPolicy = new RateDiscountPolicy();
@Test
@DisplayName("VIP는 10%할인이 적용되어야 한다.")
void vip_o() {
//given
Member member = new Member(1L, "memberA", Grade.VIP);
//when
int discount = discountPolicy.discount(member, 10000);
//then
assertThat(discount).isEqualTo(1000);
}
@Test
@DisplayName("VIP가 아니면 할인이 적용되지 않아야 한다")
void vip_x(){
//given
Member member = new Member(2L, "memberA", Grade.BASIC);
//when
int discount = discountPolicy.discount(member, 10000);
//then
assertThat(discount).isEqualTo(0);
}
}
코드가 잘 동작하는 것을 볼 수 있다.
이 코드를 적용해보자.
public class OrderServiceImpl implements OrderService{
private final MemberRepository memberRepository = new MemoryMemberRepository();
// private final DiscountPolicy discountPolicy = new FixDiscountPolicy();
private final DiscountPolicy discountPolicy = new RateDiscountPolicy();
@Override
public Order createOrder(Long memberId, String itemName, int itemPrice) {
Member member = memberRepository.findById(memberId);
int discountPrice = discountPolicy.discount(member, itemPrice);
return new Order(memberId, itemName, itemPrice, discountPrice);
}
}
할인 정책을 변경하려면 클라이언트인 'OrderServiceImpl' 코드를 고쳐야 한다.
// private final DiscountPolicy discountPolicy = new FixDiscountPolicy();
private final DiscountPolicy discountPolicy = new RateDiscountPolicy();
*문제점*
우리는 역할과 구현을 충실하게 분리했다 -> OK
다형성도 활용하고, 인터페이스와 구현 객체를 분리했다. -> OK
OCP, DIP 같은 객제지향 설계 원칙을 충실히 준수했다.
---> 그렇게 보이지만 사실은 아니다.
DIP : 주문서비스 클라이언트('OrderServiceImpl')는 'DiscountPolicy' 인터페이스에 의존하면서 DIP를 지킨 것 같지만 추상 인터페이스 뿐만 아니라, 구현 클래스에도 의존하고 있다.
추상(인터페이스) 의존 : 'DiscountPolicy'
구체(구현) 클래스 : 'FixDiscountPolicy', 'RateDiscountPolicy'
OCP : 변경하지 않고 확장할 수 있다고 했지만, 지금 코드는 기능을 확장해서 변경하면, 클라이언트 코드에 영향을 준다. 따라서 OCP를 위반한다.

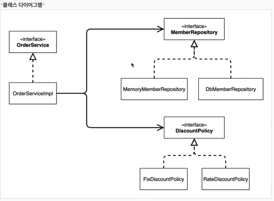
지금까지 단순히 DiscountPolicy 인터페이스만 의존한다고 생각했지만 실제로는 아래의 그림과 같다.

잘 보면 클라이언트인 'OrderServiceImpl'이 'DiscountPolicy'인터페이스 뿐만 아니라 'FixDiscountPolicy'인 구체 클래스도 함께 의존하고 있다. 실제 코드를 보면 의존하고 있다. (DIP 위반)
실제 코드 : private final DiscountPolicy discountPolicy = new FixDiscountPolicy();

중요! : 그래서 'FixDiscountPolicy'를 'RateDiscountPolicy'로 변경하는 순간 'OrderServiceImpl'의 소스 코드도 함께 변경해야 한다 (OCP)위반
클라이언트 코드인 'OrderServiceImpl'은 'DiscountPolicy'의 인터페이스 뿐만 아니라 구체 클래스도 함께 의존한다.
그래서 구체 클래스를 변경할 때 클라이언트 코드도 함께 변경해야 한다.
DIP 위반 -> 추상에만 의존하도록 변경(인터페이스에만 의존)
DIP를 위반하지 않도록 인터페이스에만 의존하도록 의존 관계를 변경하면 된다.
private DiscountPolicy discountPolicy;
인터페이스에만 의존하도록 설계와 코드를 변경하였으나, 구현체가 없어 코드를 실행할 수가 없다.
실제 실행을 해보면 NPE(Null Pointer Exception)이 발생한다.
*해결방안 : 이 문제를 해결하려면 누군가가 클라이언트인 'OrderServiceImpl'에 'DiscountPolicy'의 구현 객체를 대신 생성하고 주입해주어야 한다.
관심사의 분리
- 애플리케이션을 하나의 공연이라 생각해보자. 각각의 인터페이스를 배역(배우 역할)이라 생각하자. 그런데, 실제 배역에 맞는 배우를 선택하는 것을 누가 시켜야 할까?
- 로미오와 줄리엣 공연을 하면 로미오 역할을 누가 할지 줄리엣 역할을 누가 할지는 배우들이 정하는게 아니다. 이전 코드는 마치 로미오 역할(인터페이스)을 하는 남자 주인공(구현체, 배우)이 줄리엣 역할(인터페이스)를 하는 여자 주인공(구현체, 배우)를 직접 초빙하는 것과 같다. 남자 주인공은 공연도 해야하고, 동시에 여자 주인공도 공연에 직접 초빙해야 하는 다양한 책임을 가지고 있다.
*관심사를 분리하자
- 배우는 본인의 역할인 배역을 수행하는 것에만 집중해야 한다.
- 디카프리오는 어떤 여자 주인공이 선택되더라도 똑같이 공연을 할 수 있어야 한다.
- 공연을 구성하고, 담당 배우를 섭외하고, 역할에 맞는 배우를 지정하는 책임을 담당하는 별도의 "공연기획자"가 나올 시점이다.
- 공연 기획자를 만들고, 배우와 공연 기획자의 책임을 확실히 분리하자.
AppConfig의 등장
- 애플리케이션의 전체 동작 방식을 구성(Config)하기 위해, 구현 객체를 생성하고, 연결하는 책임을 가지는 별도의 설정 클래스를 만들자.
public class MemberServiceImpl implements MemberService{
MemberRepository memberRepository;
public MemberServiceImpl(MemberRepository memberRepository) {
this.memberRepository = memberRepository;
}
@Override
public void join(Member member) {
memberRepository.save(member);
}
@Override
public Member findMember(Long memberId) {
return memberRepository.findById(memberId);
}
}
MemberServiceImpl이라는 클래스에 직접 구현되었던 MemoryMemberRepository를 지우고
생성자를 통해 주입시킬 수 있게 만들었다.
AppConfig에서 연결을 책임진다.
public class AppConfig {
public MemberService memberService(){
return new MemberServiceImpl(new MemoryMemberRepository());
}
}
OrderServiceImpl또한 마찬가지이다.
public class OrderServiceImpl implements OrderService{
private MemberRepository memberRepository;
private DiscountPolicy discountPolicy;
public OrderServiceImpl(MemberRepository memberRepository, DiscountPolicy discountPolicy) {
this.memberRepository = memberRepository;
this.discountPolicy = discountPolicy;
}
MemoryMemberRepository로 직접 구현되었던 코드와, 할인정책(1000고정할인 or 10%할인)을 구현했던 코드를 지우고
생성자를 통해 주입시킬 수 있게 만들었다.
이 또한 AppConfig에서 책임진다.
public class AppConfig {
public MemberService memberService(){
return new MemberServiceImpl(new MemoryMemberRepository());
}
public OrderService orderService(){
return new OrderServiceImpl(new MemoryMemberRepository(), new FixDiscountPolicy());
}
}
-AppConfig는 애플리케이션의 실제 동작에 필요한 *구현 객체를 생성*한다.
- MemberServiceImpl
- MemoryMemberRepository
- OrderServiceImpl
- FixDiscountPolicy
-AppConfig는 생성한 객체 인스턴스의 참조(레퍼런스)를 *생성자를 통해서 주입*해준다.
- MemberServiceImpl -> MemoryMemberRepository
- OrderServiceImpl -> MemoryMemberRepository, FixDiscountPolicy
public class MemberServiceImpl implements MemberService{
MemberRepository memberRepository;
public MemberServiceImpl(MemberRepository memberRepository) {
this.memberRepository = memberRepository;
}
@Override
public void join(Member member) {
memberRepository.save(member);
}
@Override
public Member findMember(Long memberId) {
return memberRepository.findById(memberId);
}
}
- 설계 변경으로 MemberServiceImpl은 MemoryMemberRepository를 의존하지 않는다
- 단지 MemberRepository 인터페이스에만 의존한다.
- MemberServiceImpl 입장에서 생성자를 통해 어떤 구현 객체가 들어올지는 알 수 없다.
- MemberServiceImpl의 생성자를 통해서 어떤 구현 객체를 주입할지는 오직 외부('AppConfig')에서 결정된다.
- MemberServiceImpl은 이제부터 *의존관계에 대한 고민은 외부*에 맡기고, *실행에만 집중*하면 된다.

- 객체의 생성과 연결은 'AppConfig'가 담당한다.
- DIP 완성 : MemberServiceImpl은 MemberRepository인 추상에만 의존하면 된다. 이제 구체 클래스를 몰라도 된다.
- 관심사의 분리 : 객체를 생성하고 연결하는 역할과 실행하는 역할이 명확히 분리되었다.

- appConfig 객체는 memoryMemberRepository 객체를 생성하고 그 참조값을 memberServiceImpl을 생성하면서 생성자로 전달한다.
- 클라이언트인 memberServiceImpl 입장에서 보면 의존관계를 마치 외부에서 주입해주는 것 같다고 해서 DI 우리말로 의존관계 주입 또는 의존성 주입이라고 한다.
public class OrderServiceImpl implements OrderService{
private MemberRepository memberRepository;
private DiscountPolicy discountPolicy;
public OrderServiceImpl(MemberRepository memberRepository, DiscountPolicy discountPolicy) {
this.memberRepository = memberRepository;
this.discountPolicy = discountPolicy;
}
@Override
public Order createOrder(Long memberId, String itemName, int itemPrice) {
Member member = memberRepository.findById(memberId);
int discountPrice = discountPolicy.discount(member, itemPrice);
return new Order(memberId, itemName, itemPrice, discountPrice);
}
}
- 설계 변경으로 OrderServiceImpl은 FixDiscountPolicy를 의존하지 않는다.
- 단지 DiscountPolicy 인터페이스만 의존한다.
- OrderServiceImpl 입장에서 생성자를 통해 어떤 구현 객체가 들어올지(주입될지)는 알 수 없다.
- OrderServiceImpl의 생성자를 통해서 어떤 구현 객체를 주입할지는 오직 외부('AppConfig')에서 결정한다.
- OrderServiceImpl은 이제부터 실행에만 집중하면 된다.
-OrderServiceImpl에는 MemoryMemberRepository, FixDiscountPolicy가 주입된다.
수정된 사항을 통해 MemberApp과 OrderApp 클래스를 변경해보자.
public class MemberApp {
public static void main(String[] args) {
AppConfig appConfig = new AppConfig();
MemberService memberService = appConfig.memberService();
// MemberServiceImpl memberService = new MemberServiceImpl();
Member member = new Member(1L, "memberA",Grade.VIP);
memberService.join(member);
Member findMember = memberService.findMember(1L);
System.out.println("findMember = " + findMember.getName());
System.out.println("member = " + member.getName());
}
}
public class OrderApp {
public static void main(String[] args) {
AppConfig appConfig = new AppConfig();
MemberService memberService = appConfig.memberService();
OrderService orderService = appConfig.orderService();
/*MemberService memberService = new MemberServiceImpl(null);
OrderService orderService = new OrderServiceImpl(null,null);*/
Long memberId = 1L;
Member member = new Member(1L, "memberA", Grade.VIP);
memberService.join(member);
Order order = orderService.createOrder(memberId, "itemA", 10000);
System.out.println("order = " + order);
System.out.println("order.calculatePrice() = " + order.calculatePrice());
}
}
테스트 코드 또한 수정을 해주도록 한다.
class MemberServiceTest {
MemberService memberService;
@BeforeEach
public void beforeEach(){
AppConfig appConfig = new AppConfig();
memberService = appConfig.memberService();
}
@Test
void join() {
//given
Member member = new Member(1L, "memberA", Grade.VIP);
//when
memberService.join(member);
Member findMember = memberService.findMember(1L);
//then
assertThat(member).isEqualTo(findMember);
}
@Test
void findMember() {
}
}
public class OrderServiceTest {
MemberService memberService;
OrderService orderService;
@BeforeEach
public void beforeEach(){
AppConfig appConfig = new AppConfig();
memberService = appConfig.memberService();
orderService = appConfig.orderService();
}
@Test
void createOrder(){
Long memberId = 1L;
Member member = new Member(1L, "memberA", Grade.VIP);
memberService.join(member);
Order order = orderService.createOrder(memberId, "itemA", 10000);
Assertions.assertThat(order.getDiscountPrice()).isEqualTo(1000);
}
}
테스트 코드에서 '@BeforeEach'는 각 테스트를 실행하기 전에 호출된다.
*정리*
- AppConfig를 통해서 관심사를 확실하게 분리했다.
- 배역, 배우를 생각해보자.
- AppConfig는 공연기획자다.
- AppConfig는 구체 클래스를 선택한다. 배역에 맞는 담당 배우를 선택한다. 애플리케이션이 어떻게 동작해야 할지 전체 구성을 책임진다.
- 이제 각 배우들은 담당 기능을 실행하는 책임만 지면 된다.
- 'OrderServiceImpl'은 기능을 실행하는 책임만 지면 된다.
AppConfig 리팩토링
현재 AppConfig를 보면 중복이 있고, 역할에 따른 구현이 잘 안보인다.

우리는 역할들이 나오고 그 역할에 대한 구현이 어떻게 되는지 한눈에 보고 싶다.
하지만 기존 AppConfig는 그렇지 못하기 때문에 다음과 같이 AppConfig를 리팩토링하였다.
public class AppConfig {
public MemberService memberService(){
return new MemberServiceImpl(MemberRepository());
}
public OrderService orderService(){
return new OrderServiceImpl(MemberRepository(), discountPolicy());
}
private static MemberRepository MemberRepository() {
return new MemoryMemberRepository();
}
public DiscountPolicy discountPolicy(){
return new FixDiscountPolicy();
}
}
- new MemoryMemberRepository() 이 부분 중복이 되거되었다, 이제 MemoryMemberRepository를 다른 구현체로 변경할 때 한 부분만 변경하면 된다.
- AppConfig를 보면 역할과 구현 클래스가 한눈에 들어온다. 애플리케이션 전체 구성이 어떻게 되어있는지 빠르게 파악할 수 있다.
새로운 구조와 할인 정책 적용
처음으로 돌아가서 정액 할인 정책을 정률 할인 정책으로 변경해보자.
FixDiscountPolicy -> RateDiscountPolicy로 변경한다.
AppConfig의 등장으로 애플리케이션이 크게 사용 영역과, 객체를 구성하고 구성(Configuration)하는 영역으로 분리되었다.

만약 할인 정책이 Fix가 아닌 Rate로 변경되게 된다면, AppConfig의 구성 영역만 변경해주면 된다.
public DiscountPolicy discountPolicy(){
// return new FixDiscountPolicy();
return new RateDiscountPolicy();
}
- AppConfig 에서 FixDiscountPolicy()를 RateDiscountPolicy()로 객체를 변경했다.
- 이제 할인 정책을 변경해도, 애플리케이션의 구성 역할을 담당하는 AppConfig만 변경하면 된다. 클라이언트 코드인 OrderServiceImpl를 포함해서 *사용 영역*의 어떤 코드도 변경할 필요가 없다.
- *구성 영역은 당연히 변경된다. 구성 역할을 담당하는 AppConfig를 애플리케이션이라는 공연의 기획자로 생각하자. 공연 기획자는 공연 참여자인 구현 객체들을 모두 알아야 한다.
좋은 객체 지향 설계의 5가지 원칙의 적용
여기서 3가지 SRP, DIP, OCP가 적용되었다.
SRP : 단일 책임 원칙
-> 한 클래스는 하나의 책임만 가져야 한다.
- 클라이언트 객체는 직접 구현 객체를 생성하고, 연결하고, 실행하는 다양한 책임을 가지고 있음
- SRP 단일 책임 원칙을 따르면서 관심사를 분리함
- 구현 객체를 생성하고, 연결하는 책임은 AppConfig가 담당
- 클라이언트 객체는 실행하는 책임만 담당
DIP : 의존관계 역전 원칙
-> 프로그래머는 "추상화에 의존해야지, 구체화에 의존하면 안된다." 의존성 주입은 이 원칙을 따르는 방법 중 하나다.
- 새로운 할인 정책을 개발하고, 적용하려고 하니 클라이언트 코드도 함께 변경해야 했다. 왜냐하면 기존 클라이언트 코드('OrderServiceImpl')는 DIP를 지키며 'DiscountPolicy' 추상화 인터페이스에 의존하는 것 같았지만, 'FixDiscountPolicy' 구체화 구현 클래스에도 함께 의존했다.
- 클라이언트 코드가 'DiscountPolicy'추상화 인터페이스에만 의존하도록 코드를 변경했다.
- 하지만 클라이언트 코드는 인터페이스만으로는 아무것도 실행할 수 없다.
- AppConfig가 'FixDiscountPolicy' 객체 인스턴스를 클라이언트 코드 대신 생성해서 클라이언트 코드에 의존관계를 주입했다. 이렇게 해서 DIP 원칙을 따르면서 문제도 해결했다.
OCP
-> 소프트웨어 요소는 확장에는 열려 있으나 변경에는 닫혀 있어야 한다.
- 다형성을 사용하고 클라이언트가 DIP를 지킴
- 애플리케이션을 사용 영역과 구성 영역으로 나눔
- AppConfig가 의존 관계를 FixDiscountPolicy -> RateDiscountPolicy로 변경해서 클라이언트 코드에 주입하므로 클라이언트 코드는 변경하지 않아도 됨
- 소프트웨어 요소를 새롭게 확장해도 사용 영역의 변경은 닫혀있다.
IoC, DI, 컨테이너
제어의 역전 IoC(Inversion of Control)
- 기존 프로그램은 클라이언트 구현 객체가 스스로 필요한 서버 구현 객체를 생성하고, 연결하고, 실행했다. 한마디로 구현 객체가 프로그램의 제어 흐름을 스스로 조종했다. 개발자 입장에서는 자연스러운 흐름이다.
- 반면에 AppConfig가 등장한 이후에 구현 객체는 자신의 로직을 실행하는 역할만 담당한다. 프로그램의 제어 흐름은 이제 AppConfig가 가져간다. 예를 들어서 OrderServiceImpl은 필요한 인터페이스들을 호출하지만 어떤 구현 객체들이 실행될지 모른다.
- 프로그램에 대한 제어 흐름 권한은 모두 AppConfig가 가지고 있다. 심지어 OrderServiceImpl도 AppConfig가 생성한다. 그리고 AppConfig는 OrderServiceImpl이 아닌 OrderService 인터페이스의 다른 구현 객체를 생성하고 실행할 수도 있다. 그런 사실도 모른체 OrderServiceImpl은 묵묵히 자신의 로직을 실행할 뿐이다.
- 이렇듯 프로그램의 제어 프름을 직접 제어하는 것이 아니라 외부에서 관리하는 것을 제어의 역전(IoC)라고 한다.
프레임워크 vs 라이브러리
프레임워크가 내가 작성한 코드를 제어하고, 대신 실행하면 그것은 프레임워크가 맞다.
반면 내가 작성한 코드가 직접 제어의 흐름을 담당한다면, 그것은 프레임워크가 아니라 라이브러리이다.
의존관계 주입DI(Dependency Injection)
- OrderServiceImpl은 DiscountPolicy인터페이스에 의존한다. 실제 어떤 구현 객체가 사용될지는 모른다.
- 의존관계는 정적인 클래스 의존 관계와, 실행 시점에 결정되는 동적인 객체(인스턴스) 의존 관계 둘을 분리해서 생각해야 한다.
클래스가 사용하는 import코드만 보고 의존관계를 쉽게 판단할 수 있다. 정적인 의존관게는 애플리케이션을 실행하지 않아도 분석할 수 있다. 클래스 다이어그램을 보자.
OrderServiceImpl은 MemberRepository,DiscountPolicy에 의존한다는 것을 알 수 있다.
그런데 이러한 클래스 의존관계 만으로는 실제 어떤 객체가 OrderServiceImpl에 주입될지 알 수 없다.

이런 관계를 "동적인 객체 인스턴스 의존 관계"라고 한다.
애플리케이션 실행 시점에 실제 생성된 객체 인스턴스의 참조가 연결된 의존 관계다.

- 애플리케이션 실행 시점에 외부에서 실제 구현 객체를 생성하고, 클라이언트에 전달해서 클라이언트와 서버의 실제 의존관계가 연결 되는 것을 의존관계 주입이라 한다.
- 객체 인스턴스를 생성하고, 그 참조값을 전달해서 연결된다.
- 의존관계 주입을 사용하면 클라이언트 코드를 변경하지 않고, 클라이언트가 호출하는 대상의 타입 인스턴스를 변경할 수 있다.
- 의존관계 주입을 사용하면 정적인 클래스 의존관계를 변경하지 않고, 동적인 객체 인스턴스 의존관계를 쉽계 변경할 수 있다.
IoC 컨테이너, DI 컨테이너
- AppConfig처럼 객체를 생성하고 관리하면서 의존관계를 연결해 주는 것을 IoC컨테이너 또는 DI 컨테이너라고 한다.
- 의존관계 주입에 초점을 맞추어 최근에는 주로 DI 컨테이너라 한다.
- 또는 어셈블러, 오브젝트 팩토리 등으로 불리기도 한다.
스프링으로 전환하기
지금까지 순수한 자바 코드만으로 DI를 적용했다. 이제 스프링을 사용해보자.
우선 로그를 확인하기 위해서 main/resources에 logback.xml 파일을 만들어준다.
<configuration>
<appender name="STDOUT" class="ch.qos.logback.core.ConsoleAppender">
<encoder>
<pattern>%d{HH:mm:ss.SSS} [%thread] %-5level %logger{36} -%kvp- %msg%n</pattern>
</encoder>
</appender>
<root level="DEBUG">
<appender-ref ref="STDOUT" />
</root>
</configuration>
그리고 나서 AppConfig을 고칠건데, 코드는 다음과 같이 수정한다.
@Configuration
public class AppConfig {
@Bean
public MemberService memberService(){
return new MemberServiceImpl(MemberRepository());
}
@Bean
public OrderService orderService(){
return new OrderServiceImpl(MemberRepository(), discountPolicy());
}
@Bean
public MemberRepository MemberRepository() {
return new MemoryMemberRepository();
}
@Bean
public DiscountPolicy discountPolicy(){
// return new FixDiscountPolicy();
return new RateDiscountPolicy();
}
}
AppConfig 파일은 설정정보, 구성정보를 담당하는 파일이다. ->그런 파일에 Configuration 어노테이션을 적어준다.
bean어노테이션이 붙으면 스프링 컨테이너에 등록된다.
이제 스프링 사용을 위해 MemberApp코드와 OrderApp을 변경한다.
public class MemberApp {
public static void main(String[] args) {
// AppConfig appConfig = new AppConfig();
// MemberService memberService = appConfig.memberService();
ApplicationContext applicationContext = new AnnotationConfigApplicationContext(AppConfig.class);
MemberService memberService = applicationContext.getBean("memberService", MemberService.class);
Member member = new Member(1L, "memberA",Grade.VIP);
memberService.join(member);
Member findMember = memberService.findMember(1L);
System.out.println("findMember = " + findMember.getName());
System.out.println("member = " + member.getName());
}
}
public class OrderApp {
public static void main(String[] args) {
// AppConfig appConfig = new AppConfig();
// MemberService memberService = appConfig.memberService();
// OrderService orderService = appConfig.orderService();
ApplicationContext applicationContext = new AnnotationConfigApplicationContext(AppConfig.class);
MemberService memberService = applicationContext.getBean("memberService", MemberService.class);
OrderService orderService = applicationContext.getBean("orderService", OrderService.class);
Long memberId = 1L;
Member member = new Member(1L, "memberA", Grade.VIP);
memberService.join(member);
Order order = orderService.createOrder(memberId, "itemA", 20000);
System.out.println("order = " + order);
System.out.println("order.calculatePrice() = " + order.calculatePrice());
}
}
스프링 컨테이너
- ApplicationContext를 스프링 컨테이너라고 한다.
- 기존에는 개발자가 AppConfig를 사용해서 직접 객체를 생성하고 DI를 했지만, 이제부터는 스프링 컨테이너를 통해서 사용한다.
- 스프링 컨테이너는 @Configuration이 붙은 AppConfig를 설정 정보로 사용한다. 여기서 @Bean이라 적힌 메서드를 모두 호출해서 반환된 객체를 스프링 컨테이너에 등록한다. 이렇게 스프링 컨테이너에 등록된 객체를 스프링 빈이라 한다.
- 스프링 빈은 @Bean이 붙은 메서드의 명을 스프링 빈의 이름으로 사용한다. memberService, orderService
- 이전에는 개발자가 필요한 객체를 AppConfig를 사용해서 직접 조회했지만, 이제부터는 스프링 컨테이너를 통해서 필요한 스프링 빈(객체)을 찾아야한다. 스프링 빈은 applicationContext.getBean()메서드를 사용해서 찾을 수 있다.
- 기존에는 개발자가 직접 자바코드로 모든 것을 했다면 이제부터는 스프링 컨테이너에 객체를 스프링 빈으로 등록하고, 스프링 컨테이너에서 스프링 빈을 찾아서 사용하도록 변경되었다.
** 코드가 더 복잡해진거 같은데 스프링 컨테이너를 사용하면 어떤 장점이 있을까?
'공부 > Spring' 카테고리의 다른 글
| 싱글톤 컨테이너 (0) | 2024.10.30 |
|---|---|
| 스프링 컨테이너와 스프링 빈 (1) | 2024.10.27 |
| 객체 지향 설계와 스프링 (1) | 2024.10.22 |
| 스프링 회원 관리 예제 2 (1) | 2024.10.21 |
| 스프링 회원 관리 예제 (1) | 2024.10.16 |